Anvend gemt forespørgsel

<< Click to Display Table of Contents >>

Navigation:  Forespørgselsbygger > Genbrug af gemte forespørgsler med imput fra GIS >

Anvend gemt forespørgsel

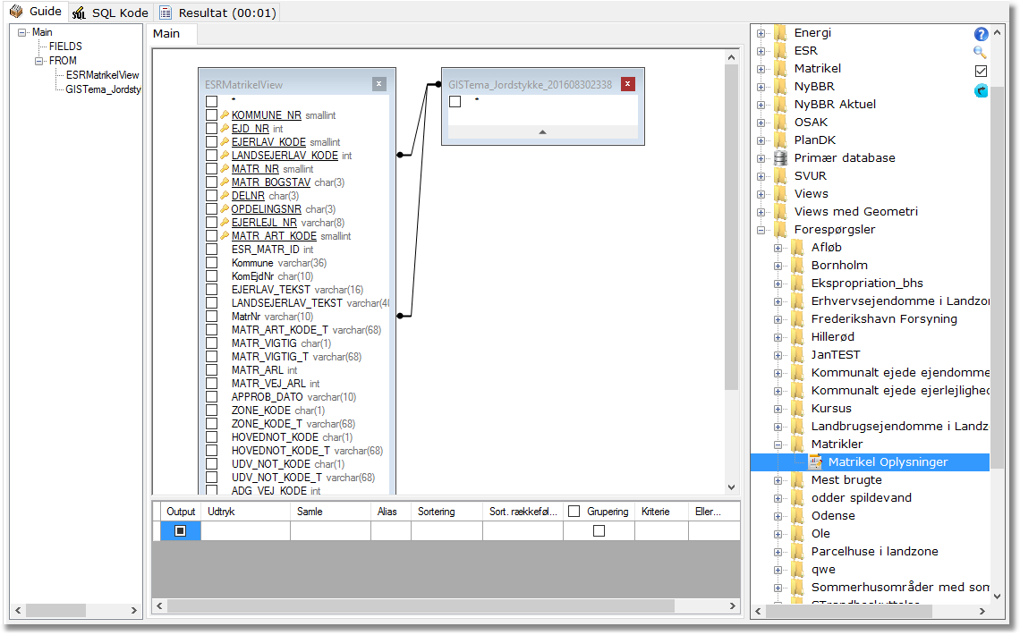
Vælg en forespørgsel med GIS kobling i listen til højre (BEMÆRK at gamle gemte forespørgsler ikke kan anvendes, idet de nye bliver påsat et prefix (GISTema_)).

 

GemteForeSpHentGemtForsp

 

Vælg område i GIS og tryk på GIS knappen.

 

GemteForeSpUdvaelgOmraade3IGISGemteForeSpTrypGISKnapGemteForeSpAngivNavnNytOmraade2

Følg vejledningen og svar på spørgsmålet.

 

GemteForeSpErstatOmraade2GemteForeSpKobling2

Kør forespørgsel.

 

GemteForeSpKoerGemteForeSpResultat3